API für Partner
Version: 1.0
Allgemeine Beschreibung
Diese APIs sind für aktuelle und potenzielle Onlinesim-Partner gedacht. Sie ermöglichen es, Ihre Nummern zu monetarisieren, indem Sie sie unseren Kunden für den Empfang von SMS von verschiedenen Diensten und Anwendungen zur Verfügung stellen.
Derzeit sind zwei API-Versionen implementiert:
v1 eignet sich für Partner, die bereits eine eigene Logik für die Arbeit mit Nummern haben. In diesem Schema wendet sich unser Server an Ihren, um Informationen über verfügbare Nummern zu erhalten, und wenn eine passende Nummer gefunden wird, fordert er sie für den SMS-Empfang an.
v2 hat ein umgekehrtes Schema: Die Hauptlogik der Operationen liegt auf unserer Seite. Sie übermitteln uns regelmäßig eine Liste Ihrer Nummern und leiten eingehende SMS weiter, wobei die Nummern selbst sofort für Bestellungen durch Kunden verfügbar sind.
WARNING
Beide APIs erfordern die Aktivierung eines Onlinesim-Partnerkontos! Sie müssen ein Onlinesim-Profil registrieren und sich mit dem Support in Verbindung setzen, um Informationen über die Verbindung zu erhalten, um Zugang zu diesen APIs zu erhalten. In dieser Dokumentation verwenden wir die Authentifizierung über einen API-Schlüssel der Einfachheit halber, jedoch sind auch andere Authentifizierungsmethoden verfügbar (mehr Details finden Sie im entsprechenden Abschnitt (Autorisierung).
INFO
Die Rechnung an den Kunden wird für den Vorgang und nicht für einzelne SMS ausgestellt. Die Gutschrift erfolgt bei erfolgreichem Abschluss des Vorgangs. Ein Vorgang kann von 15 Minuten (für den Dienst "SMS-Empfang") bis zu mehreren Monaten (für den Dienst "Nummernmiete") dauern und mehrere SMS umfassen. Bitte beachten Sie, dass Sie durch Fortfahren dieser Bedingung zustimmen!
INFO
Die Nachrichtenfilterung in beiden APIs kann sowohl auf unserer Seite als auch auf Ihrer Seite erfolgen. Vor der Verbindung müssen Sie dem Support-Mitarbeiter mitteilen, auf welcher Seite die SMS-Filterung erfolgen soll. Die Filterung bedeutet die Überprüfung, ob die von Ihnen gesendeten SMS den Nachrichtenvorlagen des bestellten Dienstes entsprechen. Dies ist notwendig, damit unehrliche Kunden nicht günstigere Dienste verwenden können, um SMS von teureren zu erhalten. Standardmäßig erfolgt die Nachrichtenfilterung auf unserer Seite.
v1 API
WARNING
Diese Integrationsmethode wird Partnern empfohlen, die bereits Anwendungen mit einer funktionierenden Logik haben. Andernfalls empfehlen wir die Verwendung von API v2, da die Logik der Operationen auf unserer Seite liegt und seine Verbindung erheblich einfacher ist.
Die Verbindung und Konfiguration sind für jeden Partner individuell, daher müssen Sie sich mit dem technischen Support in Verbindung setzen, um Details zur Integration zu klären.
Die gesamte Interaktion erfolgt über HTTP POST- und/oder GET-Anfragen zwischen den von Ihnen angegebenen und unseren Support-Endpunkten.
%20%5Binfo%5D.png)
WARNING
Diese API erfordert auch die Implementierung einer Funktion zum Ausschließen der Ausgabe von Nummern nach ihren Masken.
Anforderungen für v1:
Anfrage-/Antwortformat: JSON4
Codierung: UTF-8
Stellen Sie sicher, dass user-agent in den Anfrageheadern enthalten ist
Alle Anfragen/Antworten verwenden die gzip-Komprimierungsmethode
Die verwendeten Ländernamen und Dienstnamen in der Antwort GET_SERVICES müssen mit den entsprechenden Listen von Ländern und Diensten übereinstimmen
Eine Nummer sollte nur für einen Vorgang gleichzeitig verwendet werden: Ihr Server kann dieselbe Nummer für einen anderen Dienst nur ausgeben, nachdem der vorherige Vorgang abgeschlossen wurde
Es ist notwendig, eine Funktion zum Ausschließen der Ausgabe von Nummern mit bestimmten Masken zu implementieren: Wenn in der Anfrage eine Ausschlussmaske angegeben ist, sollten Nummern mit einer solchen Ziffernfolge nicht ausgegeben werden (für die Anfrage GET_NUMBER)
Webhook PUSH_SMS: Ihr Server sollte SMS, die von Nummern mit aktiven Operationen empfangen wurden, automatisch an den Onlinesim-Server weiterleiten
Die Filterung kann sowohl auf unserer Seite als auch auf Ihrer Seite erfolgen. Informieren Sie vor der Integration, welche Option für Sie bevorzugt ist
Die Ausgabe der Nummer sollte innerhalb von 10 Sekunden ab dem Zeitpunkt des Erhalts der Anfrage GET_NUMBER (und GET_NUMBER (RENT)) erfolgen, andernfalls wird die Nummerbestellung abgebrochen
Checkliste für die Integration:
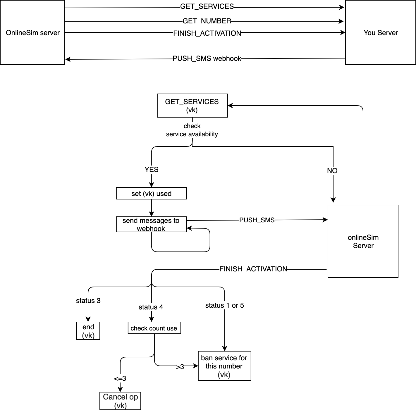
Es müssen 3 Methoden und ein Webhook implementiert werden:
GET_SERVICES - fragt bei Ihrem Server die Anzahl der Nummern nach Ländern und Diensten an
GET_NUMBER - reserviert eine Nummer für 15 Minuten mit den angegebenen Parametern für den Empfang von SMS-Nachrichten von einem bestimmten Dienst für den angegebenen Betrag
PUSH_SMS (webhook) - wenn SMS von einer reservierten Nummer empfangen werden, sendet Ihr Server sie an unseren Server
FINISH_ACTIVATION - schließt den Vorgang mit bestimmten Parametern (abhängig vom Ergebnis)
Schreiben Sie uns per E-Mail oder Telegram, um ein Partnerprofil zu erstellen, URL für Anfragen von unserer Seite bereitzustellen, einen Link für den Webhook zu erhalten und Nummern zu testen.
Nach erfolgreich durchgeführten Tests werden Ihre Nummern innerhalb weniger Stunden für unsere Kunden verfügbar sein
v2 API
Reseller API v2 ermöglicht es, Ihre Ausrüstung und Nummern zu integrieren, damit sie anschließend von Kunden für den SMS-Empfang über unsere Website verwendet werden können. Wir haben versucht, es so einfach wie möglich für die Integration zu gestalten. Um zu beginnen, müssen Sie:
- 2 Methoden implementieren:
sendNumbersOnline - übermittelt eine Liste Ihrer Nummern an unseren Server, diese Anfrage sollte alle 5 Minuten gesendet werden, um die Nummernliste zu aktualisieren und als Bestätigung der Uptime Ihres Servers;
TIP
Wenn Sie planen, eine große Anzahl von Nummern zu verwenden und das Senden von sendNumbersOnline alle 5 Minuten als Bestätigung der Uptime für Sie schwierig ist, empfehlen wir, die alternative Option zu verwenden - die Anfrage checkWork.
addMessage - leitet die von Ihrem Server empfangenen Nachrichten an uns weiter.
Kontaktieren Sie den Support, um
_SERVER_URL_zu erhaltenDie restlichen Anfragen sind optional, ihre Implementierung ist nicht erforderlich, aber ihre Beschreibung ist in der Dokumentation verfügbar.
Die Anfragen haben einen optionalen Parameter
test, der für Tests verwendet werden kann. Er kann die Wertetest1undtest2annehmen. Wenn er gleich dem ersten ist, ermöglicht er der Anfrage, den Server zu erreichen, führt jedoch nicht zur Ausführung der Funktion. Wenn ihm der Werttest2zugewiesen wird, gibt er den Text Ihrer Anfrage in der Antwort zurück.
Nachdem Sie eine Antwort über die erfolgreich ausgeführte Anfrage sendNumbersOnline erhalten haben, kontaktieren Sie den Partner-Support, damit die Mitarbeiter überprüfen, ob unser Server Nachrichten über die Anfrage addMessage empfängt. Bei Erfolg werden Ihre Nummern bereits nach wenigen Stunden für unsere Kunden verfügbar sein.
Anwendungen
Prozessschema
Terms of Service: https://onlinesim.io/documentation/offer
Kontakt
- Name: Egor Stabilov
- Email: partners@onlinesim.ru
- URL: https://onlinesim.io
Lizenz
GNU General Public License, version 3.0
Server
{yourserver}
URL Ihres Servers
Variablen:
| Name | Standard | Enumeration | Beschreibung |
|---|---|---|---|
yourserver | https://{yourserver.com} | - |